W tym wpisie chciałbym przedstawić SCVMM Library, jest to miejsce w którym przetrzymywane są dane potrzebne do szybkiego generowania nowych maszyn wirtualnych.
1 – Utworzenie biblioteki
Zapisujemy plik .xml jako WS08_Enterprise
Zmodyfikujemy plik instalacji, aby utworzyć maszynę wirtualną:
-instalacja maszyny 64 bitowej,
-partycja systemowa 40GB sformatowana jako NTFS,
-instalacja systemu na całej partycji,
-automatyzacja w dodaniu klucza podczas instalacji
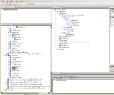
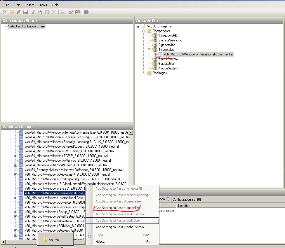
Przechodzimy do węzła Component
Odnajdujemy poniżej zaznaczony komponent, klikamy na niego prawym wybierając Add Settings To Pass 4 Specialize
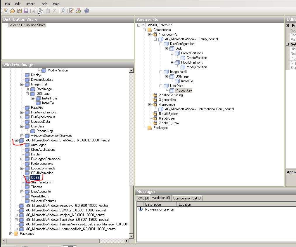
Przechodzimy jedną pozycję niżej, aby dodać pakiet językowy.
Rozwijamy AMD64_Microsoft_….._6.0.6001.180000_neutral
Dodajemy po kolej zaznaczone pozycje:
-CreatePartition,
-ModifyPartition,
-InstallTo,
-ProductKey
Dodajemy OOBE
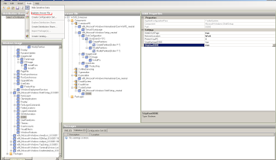
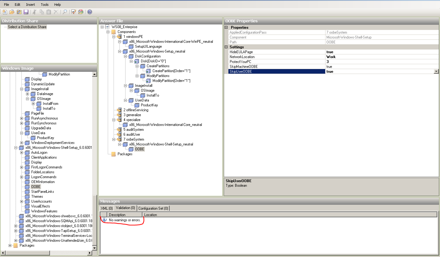
Ustawimy teraz parametry w sekcji Answer File.
Zapisujemy plik po konfiguracji, poprzez naciśnięcie dyskietki po Insert.
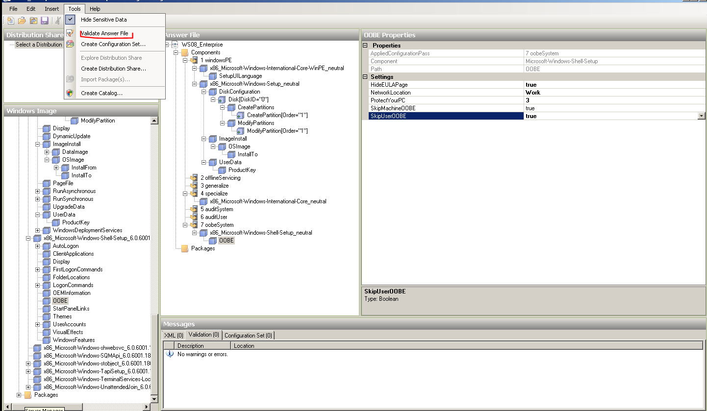
Sprawdzimy plik odpowiedzi.
Widzimy brak błędów.
Zapisujemy plik jako AUTOUNATTEND.xml na \ServerCore01E$Source.
Podobnie czynimy z plikiem WS08_Enterprise.xml, który zapisujemy w nowym katalogu UnattenedInstalls na \ServerCore01LibraryCore
Podczas instalacji instalator będzie szukał tego pliku, aby rozpocząć odczyt jego parametrów.
Dodamy teraz plik .xml na dyskietkę do Hyper-V.
Na \ServerCore01LibraryCore tworzymy katalog FloppyDisk.
Przejdziemy na ServerFull01, otworzymy Hyper-V, na ServerCore01 klikamy New oraz Floppy Disk.
Naszą dyskietkę nazywamy jako WS08_Install.vfd
Odświeżmy SCVMM Manager na SCVMM01 w sekcji Library.
Powinniśmy zobaczyć naszą dyskietkę.
Przechodzimy na VirtualMachines, klikamy prawym na SCVMM01 wybieramy Properties.
Przechodzimy na Hardware Configuration, przechodzimy na FloppyDrive, zaznaczamy Existing Virtual Floppy Disk File, wybieramy WS08_Install.vdf.
Przy próbie wejścia na dyskietką pojawi się monit o jej format, co czynimy, następnie
kopiujemy plik AUTUNATTEND.xml na sformatowaną dyskietkę.
Wpisujemy nazwę szablonu.
Podłączamy skrypt WS08_Enterprise.xml do szablonu maszyny.
Dziękuję Ci, za poświęcony czas na przeczytanie tego artykułu. Jeśli był on dla Ciebie przydatny, to gorąco zachęcam Cię do zapisania się na mój newsletter, jeżeli jeszcze Cię tam nie ma. Proszę Cię także o “polubienie” mojego bloga na Facebooku oraz kanału na YouTube – pomoże mi to dotrzeć do nowych odbiorców. Raz w tygodniu (niedziela punkt 17.00) otrzymasz powiadomienia o nowych artykułach / projektach zanim staną się publiczne. Możesz również pozostawić całkowicie anonimowy pomysł na wpis/nagranie.
Link do formularza tutaj: https://beitadmin.pl/pomysly
Pozostaw również komentarz lub napisz do mnie wiadomość odpisuję na każdą, jeżeli Masz jakieś pytania:).
